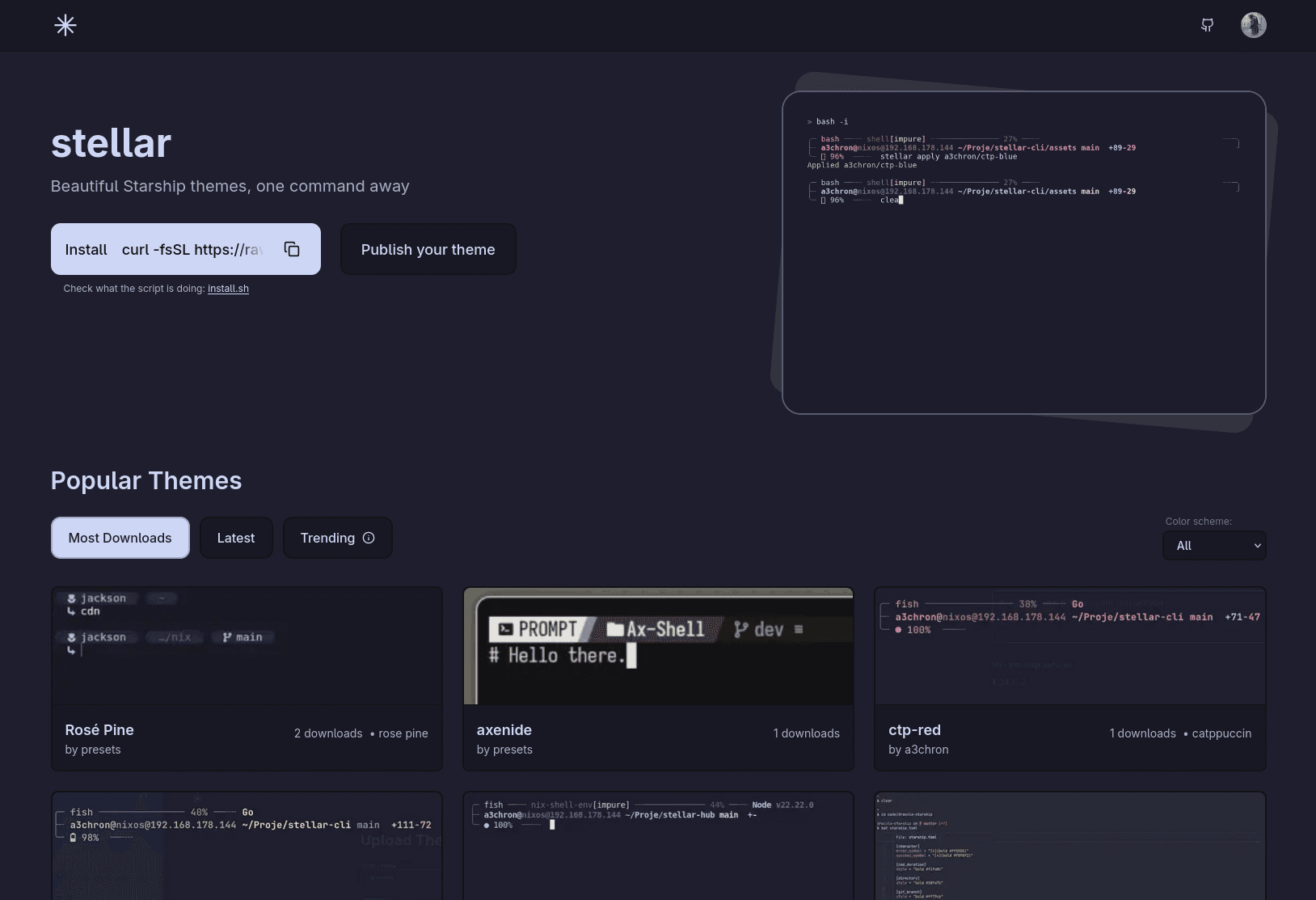
Stellar is a theme manger for starship prompts. You can easily switch between your local starship configs, or get & switch between community themes
Founder
Screenshots



About
Are you tired of wrestling with your Starship prompt configuration every time you want a fresh look or need to switch contexts between different projects? Meet Stellar, the elegant solution designed to bring simplicity and style back to your command line experience. Stellar isn't just another utility; it's your dedicated theme manager built specifically for Starship, transforming how you interact with your terminal. Imagine instantly swapping from a minimalist, high-contrast setup perfect for deep coding sessions to a vibrant, information-rich theme ideal for complex system administration tasks. Stellar makes this transition seamless, allowing you to focus entirely on the task at hand rather than fiddling with configuration files. We understand that developers value efficiency and aesthetics equally, and Stellar delivers both by providing a centralized hub for all your prompt preferences. This tool respects your workflow, ensuring that changing your visual environment is as quick and intuitive as typing a single command.
What truly sets Stellar apart is its connection to the wider community. While you can certainly curate and manage your own collection of local Starship configurations, Stellar also unlocks a vast library of community-created themes. This means you are never stuck with the default look; you gain immediate access to creative, battle-tested designs shared by developers around the globe. Whether you are looking for themes optimized for specific programming languages, themes that emphasize Git status clarity, or just something visually stunning, Stellar lets you browse, download, and apply these community gems instantly. It eliminates the tedious process of manually downloading and placing files, integrating the sharing economy directly into your development environment. This feature alone drastically reduces setup time and introduces fresh perspectives to your daily coding ritual, keeping your workspace engaging and personalized.
Ultimately, Stellar is about reclaiming your focus and enhancing your productivity. A well-designed prompt reduces cognitive load by presenting necessary information clearly and concisely. By making theme management effortless and providing access to endless inspiration, Stellar ensures your command line always reflects your current needs and personal taste without demanding significant time investment. It’s the quality of life upgrade your terminal deserves, turning a functional necessity into a source of daily satisfaction. Embrace the power of easy customization and let Stellar handle the aesthetics so you can concentrate on building great things.