
Valentina Studio is a suite of tools for working with your data. Utilize powerful Schema, SQL and Data Editors to work with all major databases including MySQL, PostgreSQL, MS SQL Server, MariaDB, SQLite, DuckDB, MongoDB and our own ValentinaDB. In Studio PRO, design and deploy Valentina Reports with a free viewer with Report Designer. Build cross-platform forms with Forms Designer and deploy royalty free on macOS, Windows & Linux. Leave FileMaker Pro & MS Access behind forever.see more
Founder
Screenshots




About
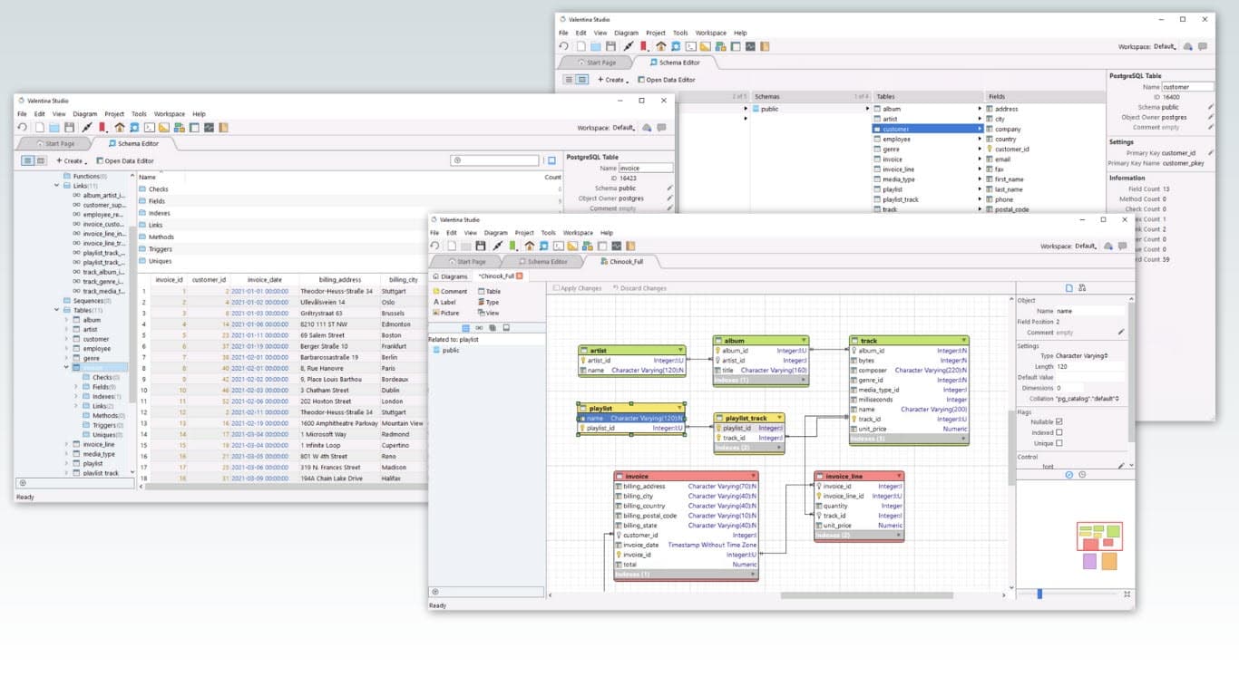
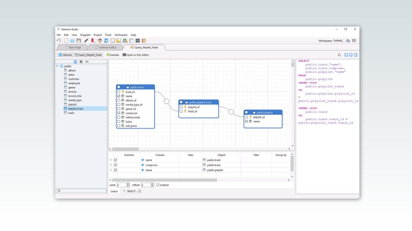
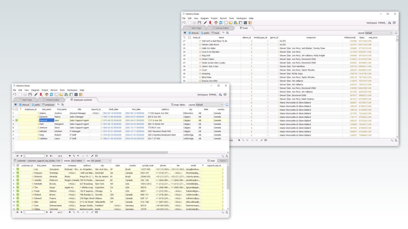
Imagine having complete mastery over all your databases, regardless of where they live or what technology they use. That is the power packed into Valentina Studio 17. This isn't just another database tool; it's a unified command center designed to streamline every aspect of your data management workflow. Whether you are wrestling with complex queries in MySQL, fine-tuning performance on PostgreSQL, managing schemas in MS SQL Server, or exploring the flexibility of SQLite and even NoSQL data in MongoDB, Valentina Studio brings them all under one intuitive roof. Forget juggling multiple vendor-specific applications; here, you get powerful Schema Editors that let you visualize and modify database structures effortlessly, advanced SQL Editors that offer live visual query updates so you see the impact of your changes instantly, and robust Data Editors that make batch data transfers and record manipulation simple and reliable. It is built for professionals who demand efficiency and broad compatibility, allowing you to move beyond the limitations of older, siloed tools and embrace a truly integrated development and administration experience across all major platforms.
For those who are ready to step into a truly professional data environment, Valentina Studio PRO elevates your capabilities significantly. Beyond standard database management, PRO introduces sophisticated reporting and application development features that truly set it apart. You gain access to the Valentina Reports designer, allowing you to craft intricate, professional reports that can be deployed royalty free using the included viewer across your organization. Furthermore, the Forms Designer lets you build powerful, cross-platform desktop applications directly from your data models, deployable without licensing headaches on macOS, Windows, and Linux. This means you can finally retire legacy systems like FileMaker Pro or MS Access and build modern, robust front-ends connected to your powerful backend databases. Valentina Studio 17 is engineered to be the last database suite you will ever need, providing the depth for expert developers and the simplicity for everyday administrators, all while ensuring your data interactions are fast, visual, and completely under your control.